耳机插电脑上没声音怎么设置

 时间:2026-02-15 08:28:14

1、在电脑上打开设置界面,点击系统。

耳机插电脑上没声音怎么设置

2、在系统界面,点击声音。

耳机插电脑上没声音怎么设置

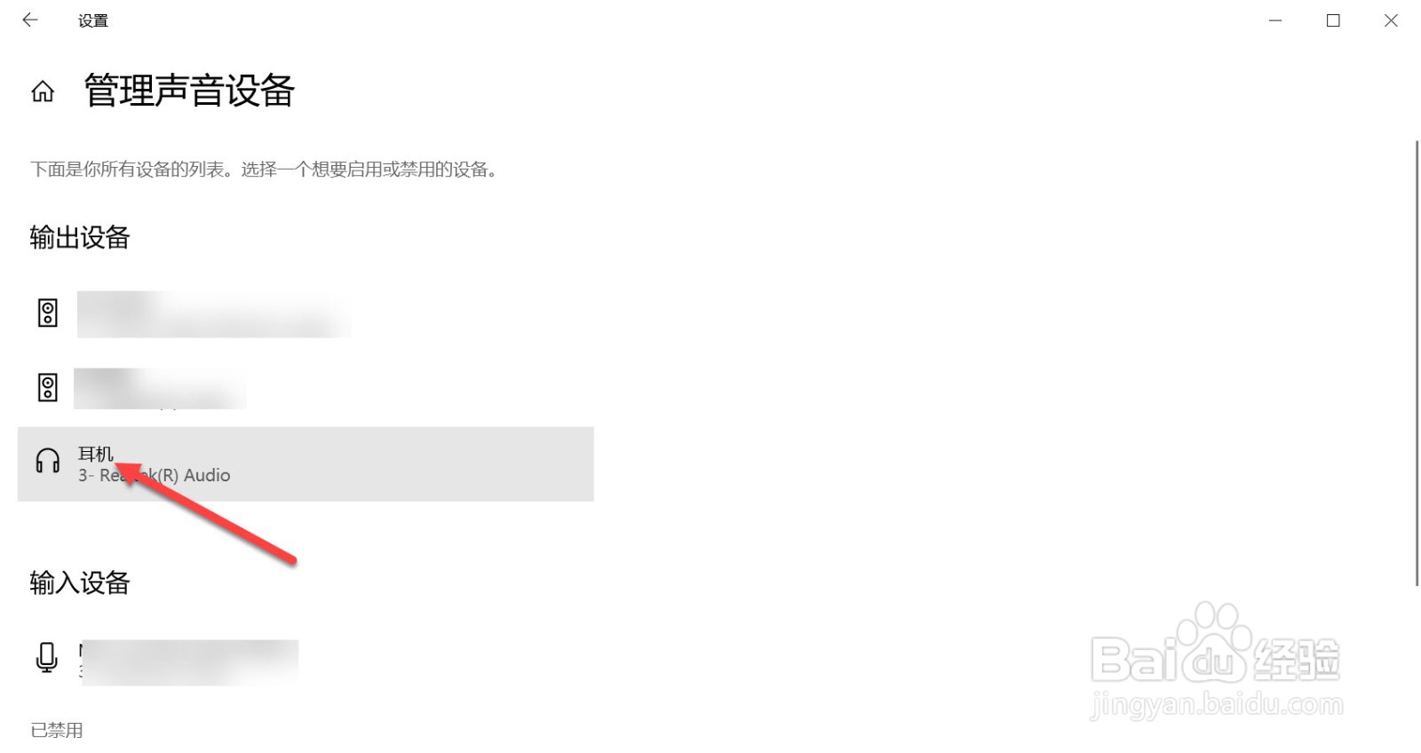
3、在声音界面,点击管理声音设备。

耳机插电脑上没声音怎么设置

4、进入管理声音设备选项,在这里输出设备要选择耳机,这样耳机才会有声音

耳机插电脑上没声音怎么设置

1、1.打开电脑设置,点击系统。

2.点击声音。

3.点击管理声音设备,选择耳机。

  • 胡莱三国中,怎么打试炼塔?
  • 英雄联盟手游中酒桶的欢乐时光如何触发?
  • 意大利海鲜烩饭
  • 天下3天机怎么加点
  • 货运运输管理系统G7智能管车操作流程!
  • 热门搜索
    宝宝流鼻涕鼻塞怎么办 皮肤怎么补水 长不高怎么办 末影龙蛋怎么拿 平稳的近义词 宝宝感冒咳嗽流鼻涕怎么办 感冒头疼 皛怎么读 发型图片女 脐带绕颈两周怎么办